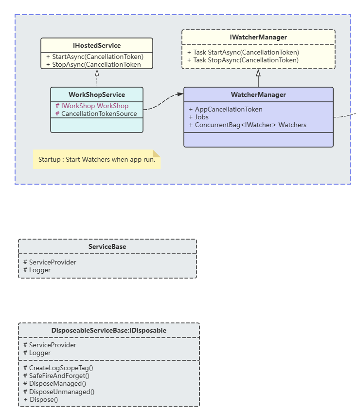
Main role in Architecture
Watcher: A real-time monitoring role, with various types including TimerWatcher and EventWatcher.Worker: The actual worker role, responsible for performing all the actual work.Job: A detailed description of a job. For example, what is the trigger type? Is it event-triggered or time-triggered? Which Worker will execute it?JobContext: the context state corresponding to the Job, which is used for running the Worker and restoring its state.Extension point: Green. Properties or methods must be overridden when implementing customization.Sealed class: pink or red
1、Job : 任务的配置

- Job是对任务的描述,通过该描述可以设置它的工作类型,执行的业务逻辑单元。
- 由两种方式来配置它,一般是在应用程序配置
appsettings.json或插件模块的配置moduleAssemblyName.json中,直接用代码来继承Job类可以等价实现。
支持的任务类型
使用前请先根据支持的任务类型,确定是否需要使用该框架。
由Job.Trigger配置的值触发 。
| Value | 类型 | 示例值 | 简介 |
|---|---|---|---|
| Setup | 安装与升级 | "" | 启动后运行 |
| Startup | 启动任务 | "2000" | Setup后所有任务前运行,延时2秒。可能会持续运行。 |
| Event | 事件触发 | "DirChangeEventer" | 当指定目录变化时触发 |
| Interval | 间隔运行 | "00:00:20" | 运行的间隔20秒 |
| Schedulable | Cron表达式 | "* 0/10 * * * ?" | Cron表达式:每10分钟执行 |
不同类型的Job的生命周期
使用不同类型的Job实现不同类型的任务。

配置方式
json
{
"Jobs": {
//SampleJobs是模块名称,以区分多个插件模块中的同名Job。
"SampleJobs": [
{
"name": "Interval10Sec",
"trigger": "00:00:10",
"workerName": "SimapleWorker"
},
]
}
}代码模式
cs
public class Interval10Sec : Job
{
public Interval10Sec()
{
Trigger = "00:00:10";
}
public override string? WorkerName => nameof(SimapleWorker);
}2、JobContext : 任务执行时的状态和上下文

- JobContext是每个Job对应的上下文与状态,它会在首次运行后持久化到默认的/state/目录下。
- 任务再次运行时会读取上次的持久化状态并恢复成当前的JobContext。
- 每个JobContext都必须实现对应的JobFactory,以创建对应的上下文。
- 也可以不创建自定的JobContext,而是直接使用它,可以通过Data属性来设置和取得不同的工作状态。
自定义的CustomJobContext示例:
cs
public sealed class CustomJobContext : JobContext
{
public bool Done
{
get; set;
}
}
public sealed class CustomJobContextFactory(IServiceProvider serviceProvider)
: JobContextServiceBase(serviceProvider), IJobContextFactory<CustomJobContext>, ITransient
{
public override CustomJobContext LoadOrCreate(IJob job)
{
var ctx = LoadOrCreateNew(job, Create);
return ctx;
}
protected override CustomJobContext Create() => new();
}3、Worker : 具体执行业务逻辑的工作单元

- 通过KeyedName来以类的名称注册到DI,也可以用字符串指定名称,不指定名称将以类的全名注册到DI。
- 实现自已的Worker业务类时,要将Job对应的WorkerName指向它。
- 每个Worker需要一个对应的JobContext以确定上下文类型。
简单示例:
cs
[KeyedName]
public sealed class SimapleWorker(IServiceProvider serviceProvider) : Worker<JobContext>(serviceProvider)
{
protected override async Task ExecuteAsync(CancellationToken cancellationToken)
{
await Task.Delay(500, cancellationToken); //mock execute 0.5 second.
await ExecuteCallbackAsync(true);// work finish callback. It's not necessary.
}
protected override async Task ExecuteCallbackAsync<TResult>(TResult? result) where TResult : default
{
if (result is true)
Logger.LogDebug($"Worker are success.");
await Task.CompletedTask;
}
}4、Event: 事件触发类型的Job的启动事件

- 它是Job的触发类型的事件触发。
- 每种事件是不同的,因此要根据具体的业务来实现。
- 事件的类名称是启动该事件侦测的启动启动类的名称。
简单示例:
cs
[KeyedName]
public sealed class RouterEventer(IServiceProvider serviceProvider) : Eventer<TimeJobContext>(serviceProvider)
{
public override async Task StartAsync(TimeJobContext? jobContext, CancellationToken cancellationToken)
{
await base.StartAsync(jobContext, cancellationToken);
var receiver = new UdpReceiver(ServiceProvider, cancellationToken);
receiver.OnMessage += async (s, e) =>
{
var workerName = jobContext.GetWorkerName();
var worker = ServiceProvider.GetKeyedService<IWorker<TimeJobContext>>(workerName);
if (worker == null)
{
Logger.LogError($"{this} No Worker[{workerName}] was found.");
return;
}
var dnsrst = jobContext!.GetData<DDNSState>() ?? new DDNSState();
jobContext.SetData(dnsrst);
await worker.StartAsync(jobContext, cancellationToken); //trigger the worker.
};
await Task.CompletedTask;
}
}5、Watcher: 每个Watcher会监视某些类型的Job

- 每个Watcher监视一个或多个Job。
- 每个Watcher必然对应一个具体的JobContext。
- 它在启动时会将对应的Job创建成对应的JobContext。
- 由它来实现对Job的Worker的触发与管理。
- 同一种Trigger类型的Job,可能会有多个Watcher,Watcher与Trigger和具体的JobContext对应。
- 可以实现自定义的Watcher。
一个事件Watcher的简单实现
cs
public sealed class MyEventWatcher(IServiceProvider serviceProvider) : EventWatcherBase<MyJobContext>(serviceProvider)
{
}一个自定义的Watcher的实现
cs
public sealed class MyWatcher(IServiceProvider serviceProvider) : Watcher<MyJobContext>(serviceProvider), ITransient
{
protected override TriggerStyle TriggerStyle => TriggerStyle.Setup;
protected override async Task ExecuteAsync()
{
var ctxs = JobContexts;
using var logDis = Logger.BeginScopeLog(out string scopedId);
try
{
var runjxs = ctxs.Where(x => !x.Done).OrderBy(x => x.OrderVersion);
foreach (var run in runjxs)
{
if (AppCancellationToken.IsCancellationRequested) break;
var name = run.GetWorkerName();
var worker = ServiceProvider.GetKeyedService<IWorker<SetupJobContext>>(name);
if (worker == null)
Logger.LogError($"{this} No Worker[{name}] was found.");
else
await worker.StartAsync(run, AppCancellationToken);
}
}
catch (Exception ex)
{
Logger.LogError(ex, $"{this} has exception:{ex.Message}");
}
}
}6、HostService: 框架的启动服务类

